修复版两融双融系统/新股申购股票配资/策略股票系统带期货交易源码

200

更新:2023-02-22

分类:理财源码

评论:0

 

联系客服


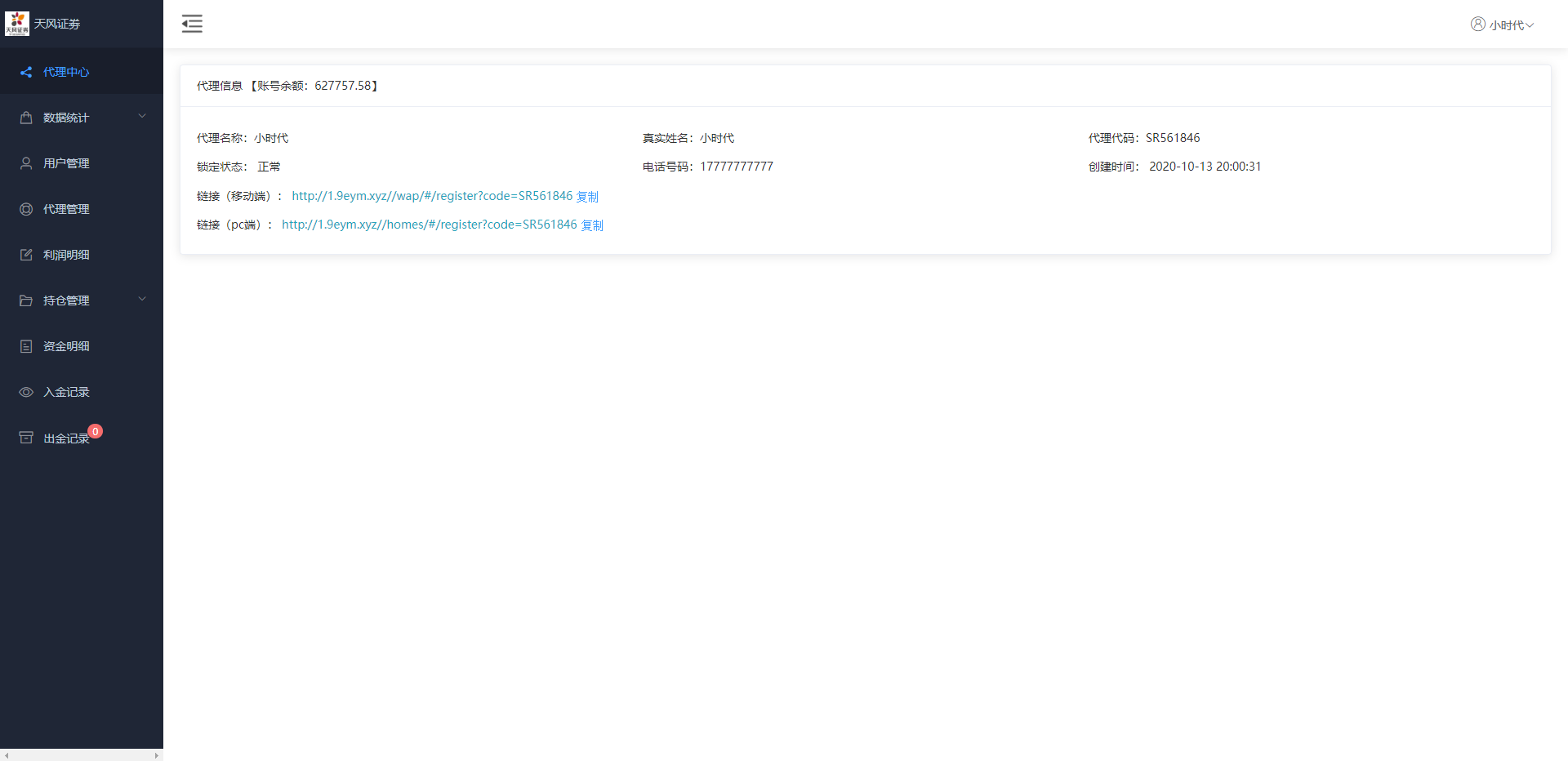
全新修复两融股票交易系统,开发语言是Java框架结构spring前台vue构架

附带完整前端vue源码后端java纯源码

系统分电脑网页端,手机双端,支持打包APP,有代理单独后台

前端新增期货交易,K线数据完整对接,分时走势正常


本地下载

您可能还喜欢

首页 导航 会员 客服
QQ TOP